Skip to content
Appearance
进阶功能
高级面板设置
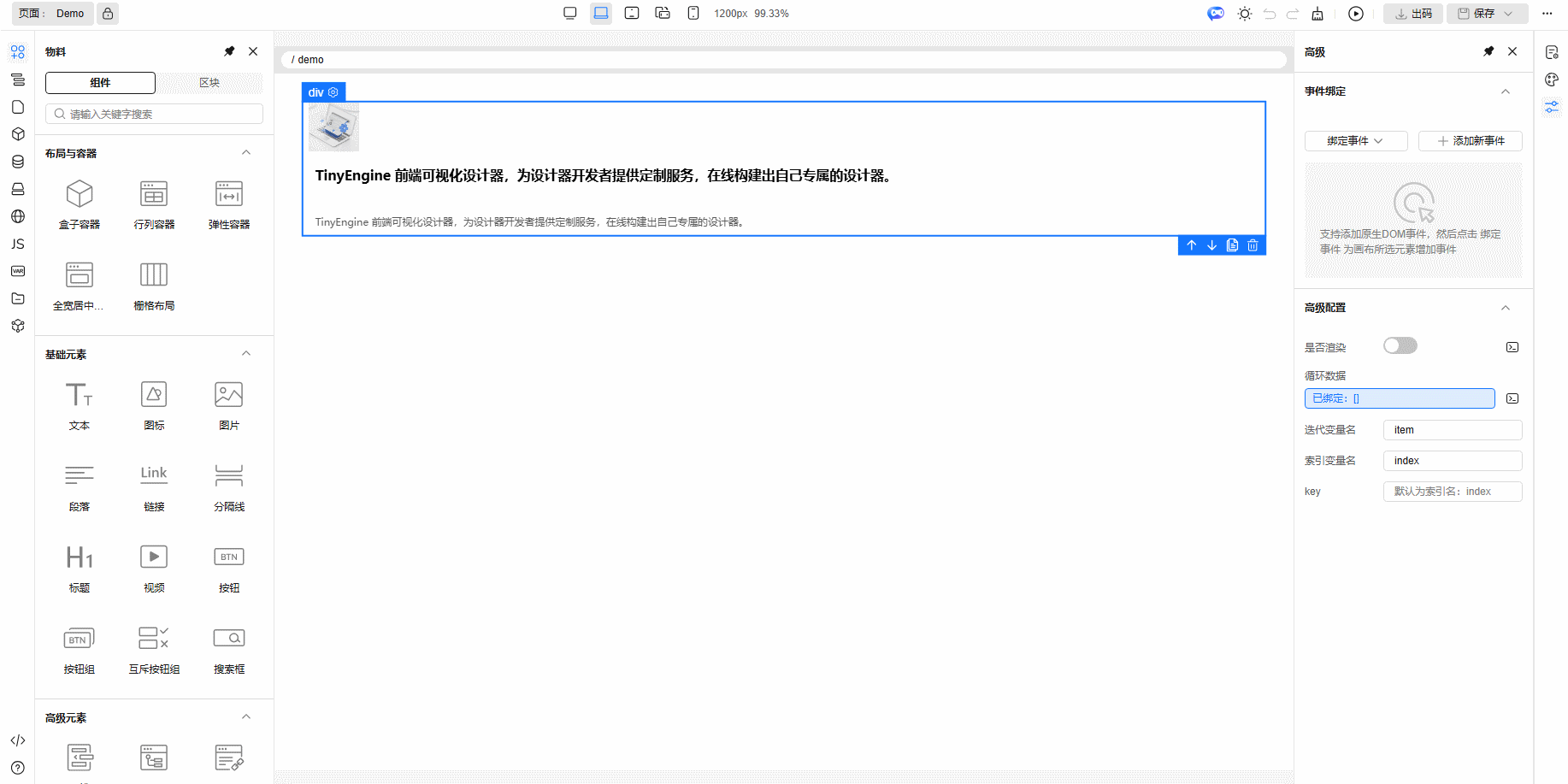
选中组件之后,我们可以在高级面板对组件进行事件的绑定、以及循环渲染、条件渲染等高级设置
条件渲染
在页面开发中,我们可能需要根据某些条件来动态显示或隐藏页面中的内容,举个例子:我们希望当用户已经登录的时候,显示欢迎登录的文字,未登录的时候,显示请登录的文字。 那么,我们可以在组件上面绑定条件渲染,点击绑定变量,选择变量 state.isLogin,那么,我们的组件就会根据变量 state.isLogin 的真假值来进行渲染。

循环渲染
我们的页面可能有若干份重复的、动态生成的内容,比如商品列表页,比如表格数据。这时候,我们就需要用到循环渲染
我们可以在高级面板中指定循环数据绑定的变量、迭代的变量名、索引变量名、以及唯一的 key。 举例:假如我们的状态变量中有一个镜像列表,我们希望渲染出来镜像的 icon、镜像名称以及镜像版本,那么我们可以使用循环渲染来实现:

相关概念关联:
- 循环数据,即需要循环渲染的数组,在这里是 state.imageList
- 迭代变量名,在循环渲染子项对应的变量名,默认为 item
- 索引变量名,循环渲染的索引变量名,默认为 index
- key,标识唯一的 key,默认为 index
最终出码:
vue
<template>
<div v-for="(item, index) in state.imageList" :key="index">
<span>{{ item.title }}</span>
<!---列表细节--->
</div>
</template>事件绑定
我们可以给选中的组件进行事件的绑定:
- 在绑定事件下拉按钮中选中需要绑定的事件
- 随后在事件绑定弹窗中指定方法名称
- 指定拓展参数
- 点击确定,在随后弹出的JS面板中进行绑定方法的具体逻辑实现

拓展参数相关说明
在某些点击事件中,我们不仅仅希望得知事件是否被点击,我们还希望在点击事件中获得一些额外的参数,这时候,我们就可以用拓展参数,下面举例说明: 我们希望为镜像列表中的列表项绑定点击事件,然后将镜像的 id 和版本传入到事件处理函数中。那么,我们就可以使用拓展参数进行传入。
bash
# 循环渲染项迭代变量名 item
# 拓展参数设置:
["item.imageId", "item.imageVersion"]最终出码:
vue
<template>
<div v-for="(item, index) in state.imageList" @click="(e) => handleClick(e, item.imageId, item.imageVersion)">
<!---列表细节--->
</div>
</template>